PCI IP

Welcome to the ultimate PCI IP hub! Explore our vast directory of PCI IP
All offers in PCI IP
Filter
Filter

Login required.

Sign in

Login required.

Sign in

Login required.

Sign in

Compare 535 PCI IP from 53 vendors (1 - 10)
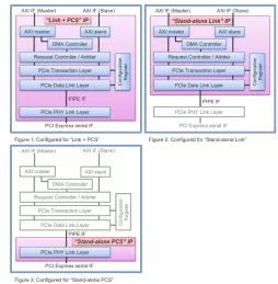
  • Configurable PCI Express 4.0 Link Controller
    • Compliant with "PCI Express™ Base Specification, Rev. 4.0 Version 1.0"
    • Compliant with "PHY Interface For the PCI Express, SATA, and USB3.1 Architectures"
    Block Diagram -- Configurable PCI Express 4.0 Link Controller
  • PCIe Gen4.0 PHY IP
    • Best-in-class Power / Performance / Area competitiveness
    • Compliant to PCIe 4.0 Base specification
    • Supports lane configurations according to the user’s demands
    • Supports data rates of 2.5GT/s, 5.0GT/s, 8.0GT/s and 16GT/s
    Block Diagram -- PCIe Gen4.0 PHY IP
  • PCIe Gen5/6 PHY IP
    • Best-in-class Power / Performance / Area competitiveness
    • Compliant to PCIe 5.0/6.x Base specification
    • Supports lane configurations according to the customer’s demands
    • Supports data rates of 2.5GT/s, 5.0GT/s, 8.0GT/s, 16GT/s, 32GT/s and 64GT/s (PAM4)
    Block Diagram -- PCIe Gen5/6 PHY IP
  • PCIe PHY and controller solution
    • Brite 16Gbps PCIe PHY and controller solution provide high efficient interconnection that is optimized for PPA performance. The System can support short-reach or long-reach channels for plenty application scenarios.
    • Brite PCIe controller to AXI architecture provides a high-performance, easy-to-use interconnect solution between PCI Express and the latest version of the AXI protocol. It inherits the leading architecture and features an AXI user interface with built-in DMA, compliant with the AMBA® AXI3 and AXI4 specifications.
    Block Diagram -- PCIe PHY and controller solution
  • PCIe 6.0 PHY, TSMC N3A x4 1.2V, North/South (vertical) poly orientation for Automotive, ASIL B Random, AEC-Q100 Grade 2
    • Supports the latest features of PCIe 6.x and CXL 3.x specifications
    • Supports PAM-4 signaling and up to x16 lane configurations with bifurcation
    • Delivers more power efficiency across channels with unique DSP algorithms
    • Enables near zero link downtime with patent-pending diagnostic features
    Block Diagram -- PCIe 6.0 PHY, TSMC N3A x4 1.2V, North/South (vertical) poly orientation for Automotive, ASIL B Random, AEC-Q100 Grade 2
  • PCIe Controller IP
    • The PCI Express® (PCIe®) Controller IP is a highly configurable, performance-optimized core designed for ASIC and FPGA integration.
    • Supporting PCIe Gen1 through Gen6 at data rates up to 64 GT/s, the controller accommodates a wide range of link widths (x1–x16) and protocol features to meet the demands of next-generation SoC, networking, and high-performance computing platforms.
    • The controller seamlessly interoperates with PIPE-compliant PHYs and supports multiple modes including Root Complex, Endpoint, Switch, and Dual-Mode operation.
    Block Diagram -- PCIe Controller IP
  • PCIe Multi-Function Option for DMA IP Cores
    • The PCI Express specification allows endpoints that incorporate several physical PCIe functions that share the same PCIe connection. Such endpoints are called multi-function devices.
    • The big advantage of a multi-function device is, that a separate device driver can be associated to each physical function.
    • This simplifies driver development and maintenance significantly by separating the peripheral functions logically into different device drivers.
    Block Diagram -- PCIe Multi-Function Option for DMA IP Cores
  • AXI Bridge for PCIe IP Core
    • The AXI Bridge for PCIe IP core is the  IP solution with a powerful mix of multiple industry standard memory mapped AXI Interfaces.
    • The AXI Bridge IP core translates the AXI4 memory read or writes to PCI-Express Transaction Layer Packets and translates PCIe memory read and write requests to AXI4 transactions.
    • All interfaces support fully parallel operation without any interferences. Interfaces that are not required can be turned off individually and do not occupy logic resources.
    Block Diagram -- AXI Bridge for PCIe IP Core
  • Verification IP for PCIe
    • Accelerated confidence in simulation-based verification of RTL designs with PCI Express (PCIe) interfaces: PCIe Gen2/3/4/5/6/7
    Block Diagram -- Verification IP for PCIe
  • AXI Bridge with DMA for PCIe IP Core
    • The AXI Bridge with DMA IP core is the ultimate PCIe DMA IP solution with a powerful mix of multiple industry standard AXI Interfaces.
    • AXI Stream interfaces allow continuous data streaming from FPGA to Host or from Host to FPGA. S-AXI Memory mapped interfaces allow easy data access of remote memories in order to realize shared memory access or per to peer applications.
    Block Diagram -- AXI Bridge with DMA for PCIe IP Core
×
Semiconductor IP